Durante o atendimento médico é possível inserir um texto livre ou um atestado para o paciente.
Esta função destina-se a inserir e controlar qualquer tipo de informação (texto) e emissão de atestados. Para poder usar este recurso, o usuário deve ter a permissão "Atestado".
Índice
1. Como inserir Texto e emitir Atestados
1 - Como inserir Texto e emitir Atestados
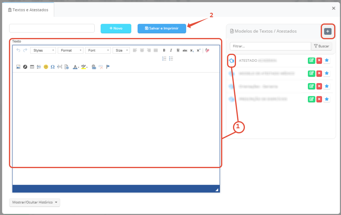
O uso da função textos e atestados é baseado no preenchimento manual e/ou uso de modelos pré-cadastrados por usuários com a permissão “Modelos de prescrição, Atestados e Pedidos de Exame”. O profissional irá em Texto e Atestados no menu à esquerda do prontuário do paciente, em seguida selecionará a opção Inserir, em seguida a opção inserir texto e atestado.

Durante o processo de atendimento, o profissional poderá utilizar todas essas opções para personalizar o atendimento e otimizar seu tempo.
Assim os profissionais podem selecionar o ícone de mão para puxar as informações previamente cadastradas, ou preenchê-lo manualmente, após preencher tudo o profissional clicará em “salvar e imprimir”.

Observação: Ao selecionar para inserir, um pop-up abrirá, no "+", quando selecionado, redirecionará para a configuração do modelo de Textos e Atestados.
Após selecionar as opções de salvar e imprimir, uma nova janela pop-up será aberta com as opções de carimbo e papel timbrado selecionadas, ambos são opcionais.
Quando a opção “carimbo” estiver habilitada, o sistema carregará as informações preenchidas pelo profissional no do cadastro, como nome, número do Conselho, Registro e UF.
Existe uma linha superior a estes dados, que poderá possuir informação de assinatura digitalizada, quando configurada - essa assinatura não é a mesma da assinatura digital, portanto, não possui validade jurídica.
Para configurar esta assinatura digitalizada, o profissional deverá inserir uma imagem/arquivo da mesma em boas condições em seu cadastro, no campo de “Assinatura”, logo abaixo do campo de “Unidades”.
Quando a opção Papel timbrado está habilitada, as informações configuradas em Configurações > Impressos > Papel timbrado são postas. Além disso, será definido a configuração da informação que precede a informação do Texto / Atestado, como mostra a imagem abaixo.
Essa configuração é realizada em Configurações > Impressão > Esquerda, certificados.
Pressionar o botão Imprimir abre a tela de configuração da impressora onde você pode fazer outros tipos de configuração. Nesse caso, é necessário verificar com a TI da clínica qual configuração atenderá melhor às necessidades dos profissionais.

Após salvar e imprimir, o atestado constará no histórico do paciente, conforme imagem abaixo.
O usuário poderá editá-lo selecionando o ícone de lupa, compartilhá-lo no ícone indicado e inativá-lo no ícone de habilitar/desabilitar e imprimi-lo no ícone de impresso.

Importante: Surgindo alguma dúvida, não hesite em nos enviar um e-mail para o sucesso@feegow.com.br Seu feedback é muito importante, avalie se esse artigo te ajudou clicando abaixo.