No artigo a seguir iremos mostrar como emitir uma prescrição medicamentosa para o paciente. Através do Feegow é possível emitir prescrições "clássicas" ou prescrições através do Memed.
Caso não conheça a Memed, acesse: www.memed.com.br
Índice
1. Como criar modelos de prescrições clássicas
2. Como emitir prescrições clássicas
1. Como criar modelos de prescrições clássicas
Modelo de Medicamento:
O uso da função prescrições mediocamentosas é baseado no preenchimento manual e/ou uso de modelos pré-cadastrados por usuários com a permissão “Modelos de prescrição, Atestados e Pedidos de Exame”.
O profissional deverá acessar o prontuário de qualquer paciente (ou utilize o Paciente de Exemplo), clicar na opção "Prescrições Medicamentosas" e em seguida no botão azul inserir > prescrição clássica.

Na janela que abrir, clique no botão "+" verde para inserir um novo modelo de medicamento (ou clique no botão verde para editar um modelo ja existente).

Em seguida, preencha as informações do medicamento que deseja salvar o modelo, e clique em salvar. Se for necessário, pode restringir quais profissionais terão acesso ao modelo inserido. Se for um modelo geral, deixe sem selecionar para que todos tenham acesso.

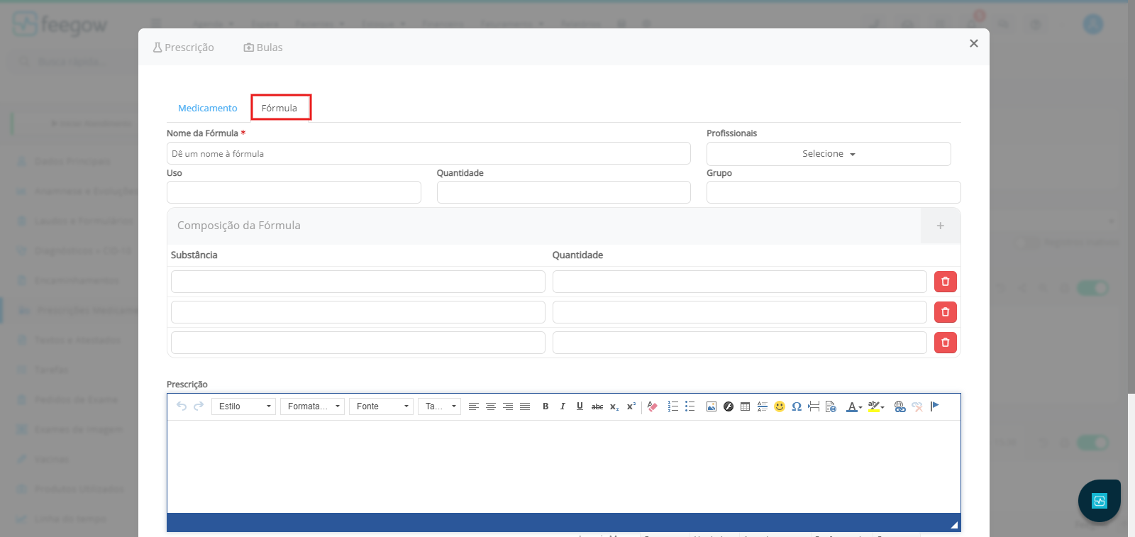
Modelo de Fórmula:
O Feegow também permite o uso de "Fórmulas", comumente utilizadas em medicamentos manipulados.
O profissional deverá acessar o prontuário de qualquer paciente (ou utilize o Paciente de Exemplo), clicar na opção "Prescrições Medicamentosas" e em seguida no botão azul inserir > prescrição clássica.

Na janela que abrir, clique no botão "+" verde para inserir um novo modelo de fórmula (ou clique no botão verde para editar um modelo ja existente).

Na janela de edição do modelo, selecione "Formulas" e insira as informações de cada substância (substância e quantidade) dessa fórmula. Em seguida clique em salvar.

2. Como emitir prescrições clássicas
Após ter criado os seus modelos, o uso no dia a dia será facilitado. Para prescrever um medicamento ou fórmula para um paciente, o profissional deverá acessar o prontuário de qualquer paciente (ou utilize o Paciente de Exemplo), clicar na opção "Prescrições Medicamentosas" e em seguida no botão azul inserir > Prescrição Clássica.
Busque pelo modelo desejado (selecione o filtro Medicamento ou Fórmula se precisar). Clique na "mãozinha" para inserir os medicamentos desejados.

Após inserir todos os medicamentos necessários, cliquem "Salvar e imprimir" para emitir a prescrição.

Se for um medicamento de controle especial (receita branca), selecione a caixinha "Controle especial" antes de "salvar e imprimir" para imprimir em duas vias.

Importante: Surgindo alguma dúvida, não hesite em nos enviar um e-mail para o sucesso@feegow.com.br Seu feedback é muito importante, avalie se esse artigo te ajudou clicando abaixo.