Caso a clínica não queira mais utilizar as presrições e pedidos de exames do MEMED, após ter ativado, é possível desativar da licença como um todo ou esolher quais profissionais utilizarão a prescrição clássica do Feegow individualmente.
Observação: Se o Memed ainda não está ativado, temos esse artigo completo de como ativar, cadastrar os profissionais e prescrever pelo Memed: Como prescrever pelo Memed?
Índice
1. Como desativar totalmente
2. Como desativar por profissional
Como desativar o Memed totalmente:
Para desativar o MEMED da licença como um todo, o usuário ADMIN deverá acessar as Configurações -> Outras Configurações -> Outras Configurações, pesquisar pelo grupo de configurações "MEMED" e desmarcar a opção "Habilitar Memed".

Observação: Dessa forma, nenhum profissional poderá utilizar o Memed, a Prescrição Clássica e o Pedido de Exames clássico do Feegow serão as únicas opções.
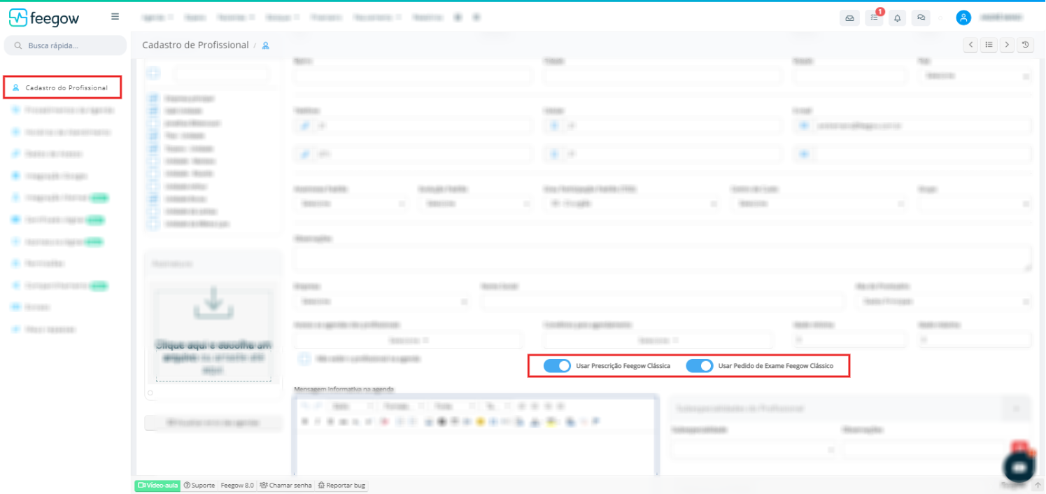
Como desativar o Memed por profissional:
Nesse caso não vamos desativar o Memed, mas vamos dar a opção do profissional utlizar a prescrição clássica do Feegow. Isso acontece quando a clínica deseja utilizar o Memed para alguns profissionais e outros profissionais não vão utilizar o Memed
Para isso, acesse o cadastro do profissional que for utilizar o padrão Feegow e habilite as opções Usar Prescrição Feegow Clássica e/ou Usar Pedido de Exame Feegow Clássico.

Ao realizar essa configuração, o profissional poderá optar pela prescrição e pedido de exame Feegow no prontuário do paciente.

Importante: Surgindo alguma dúvida, não hesite em nos enviar um email para o sucesso@feegow.com.br Seu feedback é muito importante, avalie se esse artigo te ajudou clicando abaixo.